Les pages à Daniel
 Vous êtes ici : Accueil >
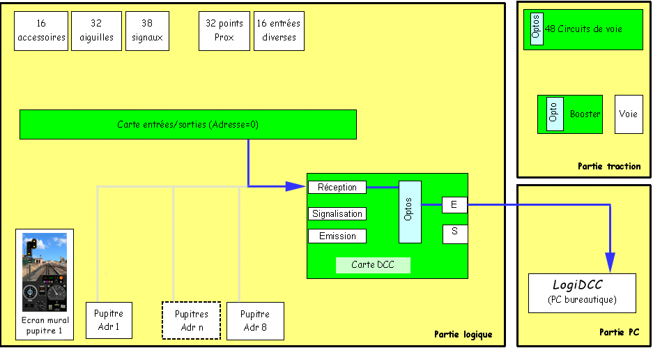
Synoptique > Interrogation Pupitre 1 > réponse pupitre 1 > infos signalisation pupitre 1 > interrogation carte E/S > réponse carte E/S > infos signalisation E/S > DCC

< Précédent - Suivant >

La carte Entrées/Sorties transmet sa réponse vers le PC, via la carte DCC.

Comme il n'est pas possible de transmettre toutes les infos entrées dans un seul message, l'acquisition se fait cycliquement par groupes de 5 octets de 8 bits, chaque bit correspondant à une entrée unitaire (Prox, CDV, entrée diverse). Toutefois, la carte Entrées/Sorties privilégie les groupes dont au moins l'un des bits a changé depuis le message précédent.

La carte Entrées/Sorties étant scrutée tous les 225 ms, le PC acquiert rapidement tout changement d'état.